创建STM32F103C8T6极简式标准库工程模板

本文聚焦 STM32F103C8T6 芯片,提供一套极简风格的标准库工程模板搭建方案,借鉴江科大模板的精简设计思路。内容从固件库准备、工程目录规划、Keil 环境配置,到库函数集成与编译验证,全程步骤清晰、无冗余操作,新手可按流程快速搭建出轻量化、可直接开发的标准库工程,为后续外设驱动开发筑牢基础。
准备工作:
材料:
江科大_STM32Template_寄存器模板.zip
237.89KB
江科大_STM32Template_库函数模板.rar
493.51KB
Keil.STM32W1xx_DFP.1.0.0.pack
4.09MB
Keil.STM32L1xx_DFP.1.2.0.pack
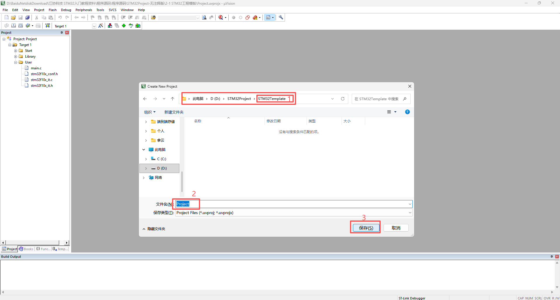
22.39MB
Keil.STM32L0xx_DFP.1.6.0.pack
31.22MB
Keil.STM32F4xx_DFP.1.0.8.pack
34.78MB
Keil.STM32F1xx_DFP.2.2.0.pack
48.18MB
Keil.STM32L4xx_DFP.1.4.0.pack
61.01MB
Keil.STM32F0xx_DFP.2.0.0.pack
63.62MB
工具:

STM32F10x_StdPeriph_Lib_V3.5.0.zip
21.17MB
1
准备标准库固件包

2
解压固件库

3
忽略无用图片文件夹

4
库函数目录

5
官方工程示例

6
评估板例程

7
库文档说明

8
创建工程主目录

9
Keil5 新建工程

10
创建工程子目录

11
命名并保存工程

12
选择目标芯片型号

13
关闭工程小助手

14
初始工程状态

15
查找启动文件路径

16
创建 Start 文件夹存启动文件

17
提取寄存器与时钟文件

18
复制核心文件至 Start

19
查找内核寄存器文件

20
提取内核核心文件

21
复制内核文件至 Start

22
Keil 中创建 Start 文件组

23
向 Start 组添加文件

24
设置文件类型为所有文件

25
选中并添加 Start 组文件

26
打开工程选项配置

27
进入 C/C++ 配置页

28
打开头文件路径配置

29
新建头文件路径条目

30
添加 Start 文件夹路径

31
确认头文件路径配置

32
创建 User 文件夹

33
Keil 中创建 User 文件组

34
向 User 组添加新文件

35
创建 main.c 文件

36
引入 STM32 头文件

37
编写基础 main 函数框架

38
初步编译工程验证

39
验证寄存器工程有效性

40
准备寄存器点灯硬件

41
配置 Keil 调试器

42
调试器参数设置

43
重新编译工程

44
下载程序至开发板

45
寄存器配置点灯代码

46
创建 Library 文件夹

47
提取标准库源文件

48
复制源文件至 Library

49
提取标准库头文件

50
复制头文件至 Library

51
Keil 中创建 Library 文件组

52
向 Library 组添加库文件

53
提取标准库配置文件

54
复制配置文件至 User

55
添加配置文件至 User 组

56
查找标准库宏定义

57
配置宏定义

58
添加 Library 头文件路径

59
标准库工程搭建完成

60
最终编译验证

0
0
0猜你喜欢
评论/提问(已发布 0 条)
0








qq空间
微博
复制链接
分享